Improvements of the UltraScan Scientific Gateway to Enable Computational Jobs on Large-scale and Open-standards based Cyberinfrastructures
Memon, M.S., Attig, N., Demeler, B., Gorbet, G., Girmshaw, A., Gunathilake, L., Janetzko, F., Lippert, T., Marru, S., Singh, R., Riedel, M.: Improvements of the UltraScan Scientific Gateway to enable Computational Jobs on Large-scale and Open-standards based Cyberinfrastructures, in conference proceedings of the 2013 XSEDE Conference on Extreme Science and Engineering Discovery Environment Gateway to Discovery (XSEDE 2013), July 22-25, 2013, San Diego, California, USA
[ EVENT ] [ DOI ] [ JUSER ] [ RESEARCHGATE ]

Abstract:
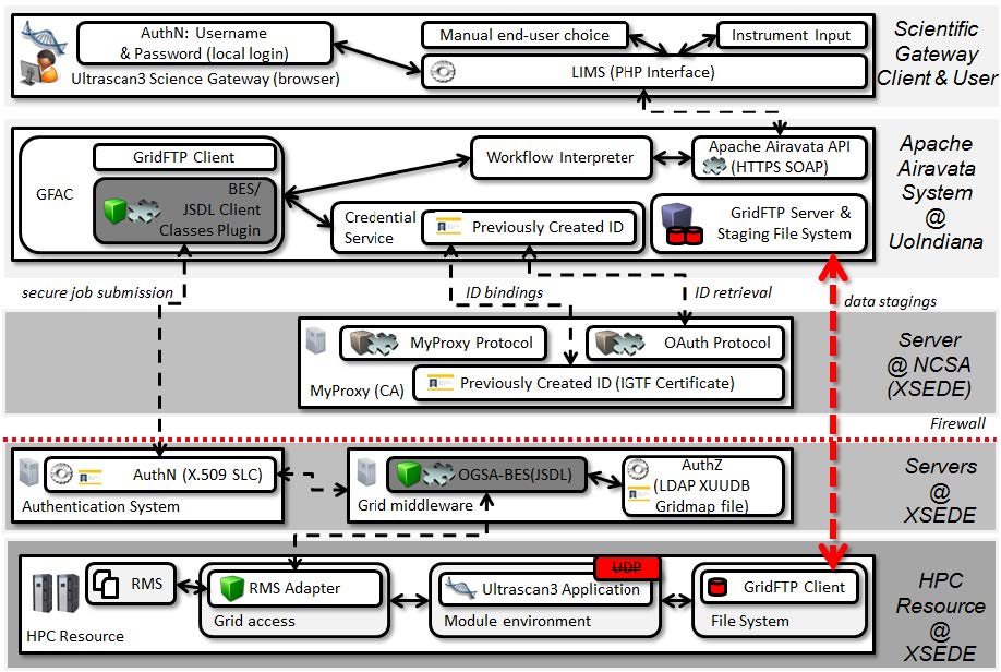
The UltraScan data analysis application is a software package that is able to take advantage of computational resources in order to support the interpretation of analytical ultracentrifugation (AUC) experiments. Since 2006, the UltraScan scientific gateway has been used with ordinary Web browsers in TeraGrid by scientists studying the solution properties of biological and synthetic molecules. Unlike other applications, UltraScan is implemented on a gateway architecture and leverages the power of supercomputing to extract very high resolution information from the experimental data. In this contribution, we will focus on several improvements of the UltraScan scientific gateway that enable a standardized job submission and management to computational resources while retaining its lightweight design in order to not disturb the established workflows of its end-users. This paper further presents a walkthrough of the architectural design including one real installation deployment of UltraScan in Europe. The aim is to provide evidence for the added value of open standards and resulting interoperability enabling not only UltraScan application submissions to resources offered in the US cyber infrastructure Extreme Science and Engineering Discovery Environment (XSEDE), but also submissions to similar infrastructures in Europe and around the world. The use of the Apache Airavata framework for scientific gateways within our approach bears the potential to have an impact on several other scientific gateways too.
Social Media:
ResearchGate: Good job, Morris! Your conference paper reached 100 reads – Conference paper: Improvements of the UltraScan Scientific Gateway to Enable Computational Jobs on Large-scale and Open-standards Based Cyberinfrastructures – paper available at: https://t.co/KzPItfeGlB pic.twitter.com/nmwdS7rrN3
— Morris Riedel (@MorrisRiedel) February 20, 2019
https://orcid.org/0000-0003-1810-9330